Alibaba Cloud Bailian
This document was translated from Chinese by AI and has not yet been reviewed.
Log in to Alibaba Cloud Bailian. If you don't have an Alibaba Cloud account, you need to register.
Click the
Create My API-KEYbutton in the top right corner.
Creating an API Key for Alibaba Cloud Bailian In the pop-up window, select the default business space (or you can customize it), and you can fill in a description if you wish.

Create API Key Pop-up Window for Alibaba Cloud Bailian Click the
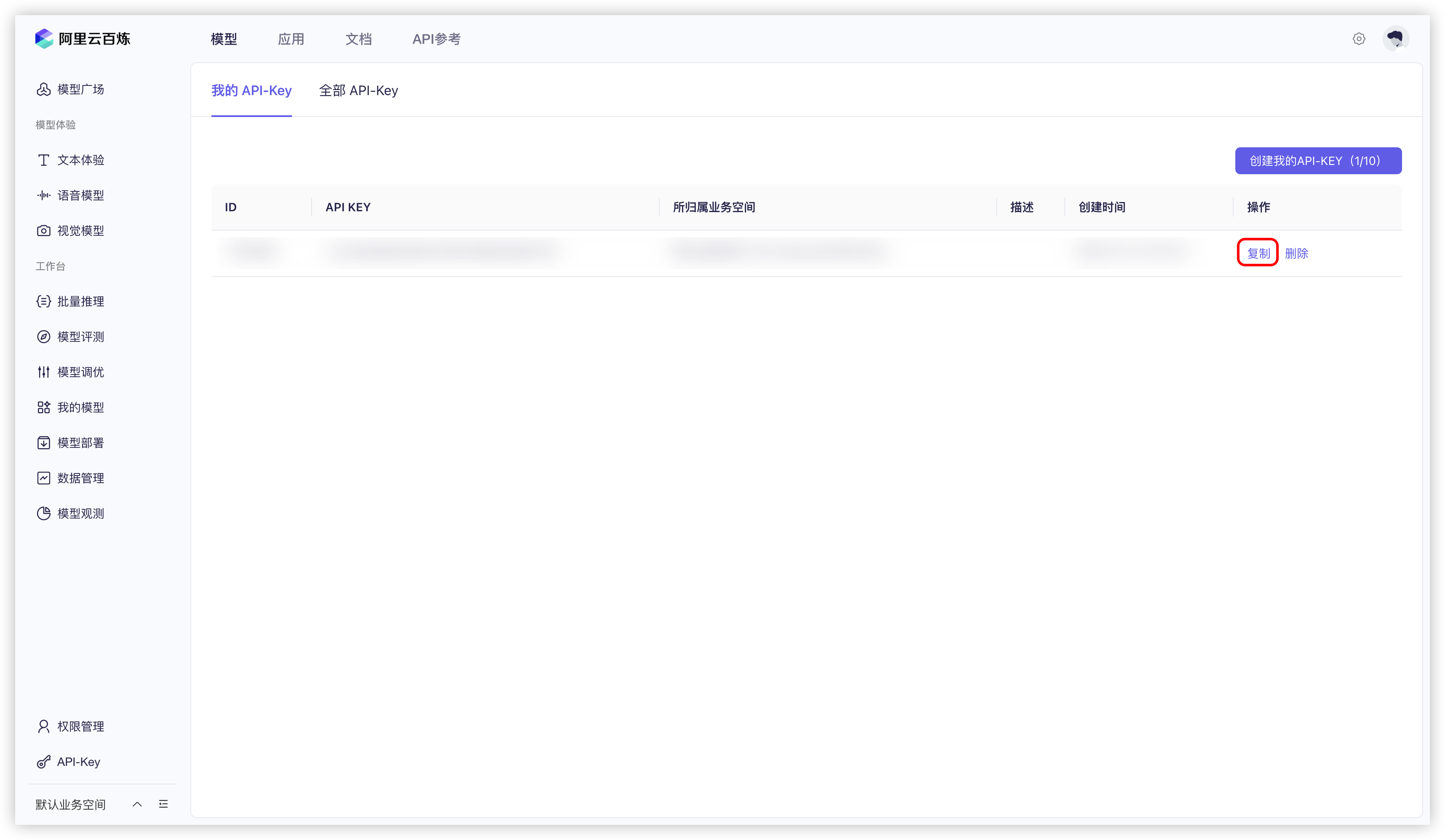
OKbutton in the bottom right corner.Afterward, you should see a new row added to the list. Click the
Viewbutton on the right.
Viewing the API Key for Alibaba Cloud Bailian Click the
Copybutton.
Copying the API Key for Alibaba Cloud Bailian Go to Cherry Studio, find
API KeyinSettings→Model Services→Alibaba Cloud Bailian, and paste the copied API key here.
Entering the API Key for Alibaba Cloud Bailian You can adjust relevant settings as described in Model Services, and then you can start using it.
Last updated
Was this helpful?